嗨!这里是【瀚林速成下载】的「速成教程」栏目!小编手把手教避坑技巧,秒速下载+零门槛上手,小白也能丝滑操作!
很多小伙伴都想要申请成为淘宝优惠券代理来赚钱,那么具体怎么申请呢?下面小编就为大家详细的介绍一下,大家感兴趣的话就一起来了解下吧!
淘宝优惠券代理怎么申请?淘宝优惠券代理申请方法
1、首先登录网页端淘宝,点击【卖家中心】。
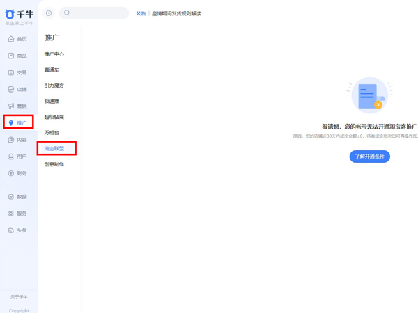
2、然后点击【推广】。
3、接着点击【淘宝联盟】即可开通淘宝客天猫淘宝优惠券代理。
淘宝客商家用户准入规范
通用准入条件(各类型用户均须符合):
1、店铺状态正常(店铺可正常访问)。
2、用户状态正常(店铺账户可正常登陆使用)。
3、近30天内成交金额大于0.
4、淘宝店铺掌柜信用≥300分;天猫店铺、淘特店铺无此要求。
5、淘宝店铺近365天内未存在修改商品如类目、品牌、型号、价格等重要属性,使其成为另外一种宝贝继续出售而被淘宝处罚的记录,详细规则;天猫店铺无此要求。
6、店铺账户实际控制人的其他阿里平台账户(以淘宝排查认定为准),未被阿里平台处以特定严重违规行为的处罚,未发生过严重危及交易安全的情形。
7、店铺综合排名良好。店铺综合排名指阿里妈妈通过多个维度对用户进行排名,排名维度包括但不限于用户类型、店铺主营类目、店铺服务等级、店铺历史违规情况等。
以上这篇文章就是淘宝优惠券代理申请方法,更多精彩教程请关注瀚林速成下载网!
本期「速成教程」就唠到这儿!蹲住【瀚林速成下载】,下期解锁高阶骚操作,卡壳随时留言轰炸小编~
上一篇:ps导入psd文件的步骤
下一篇:cdr艺术笔工具如何使用?
作业帮怎么办题目解析,作业帮搜索题目解题方法!
友赞客服怎么联系,赞友商城联系客服方法!
DJ多多怎么设置成铃声,DJ多多设置铃声方法!
DJ多多会员怎么开启自动扣费,DJ多多开通会员方法!
DJ多多怎么在车子里放歌,DJ多多开启车载模式方法!
五菱汽车app如何进行车主认证,五菱汽车app进行车主认证教程!
暗区突围:无限
星痕共鸣
无限暖暖下载
建造天空岛网页版官网
我的爱车2016老版本下载
模拟生存大冒险app下载官方
米加小镇房子装修app下载安装官方下载
DNF掌游宝2018旧版本下载安装
中介游2022下载旧版
指尖游戏交易电脑版网页
库巴手游2022旧版本下载
尔雅畅游下载官方
kaya游戏盒子2020旧版本下载安装
魔娱司手机网页版
1号游戏福利电脑版网页
享趣手游pc网页版入口
网站地图 湘ICP备13012546号-1
精选实用软件 | 真人直播软件大全 | 好玩热门游戏 | AI工具大全 | 热门pc游戏推荐 | 精选手游 | pc软件大全 | 减肥软件推荐 | 音乐软件推荐 | 短篇小说推荐 | 办公教程 | 全网游戏攻略合集 | 海量资源学习网 | 出行必备 | 手机维修 | 电脑维修教程 | 视频直播软件推荐 |
淘宝优惠券代理如何申请?
嗨!这里是【瀚林速成下载】的「速成教程」栏目!小编手把手教避坑技巧,秒速下载+零门槛上手,小白也能丝滑操作!
很多小伙伴都想要申请成为淘宝优惠券代理来赚钱,那么具体怎么申请呢?下面小编就为大家详细的介绍一下,大家感兴趣的话就一起来了解下吧!
淘宝优惠券代理怎么申请?淘宝优惠券代理申请方法
1、首先登录网页端淘宝,点击【卖家中心】。
2、然后点击【推广】。
3、接着点击【淘宝联盟】即可开通淘宝客天猫淘宝优惠券代理。
淘宝客商家用户准入规范
通用准入条件(各类型用户均须符合):
1、店铺状态正常(店铺可正常访问)。
2、用户状态正常(店铺账户可正常登陆使用)。
3、近30天内成交金额大于0.
4、淘宝店铺掌柜信用≥300分;天猫店铺、淘特店铺无此要求。
5、淘宝店铺近365天内未存在修改商品如类目、品牌、型号、价格等重要属性,使其成为另外一种宝贝继续出售而被淘宝处罚的记录,详细规则;天猫店铺无此要求。
6、店铺账户实际控制人的其他阿里平台账户(以淘宝排查认定为准),未被阿里平台处以特定严重违规行为的处罚,未发生过严重危及交易安全的情形。
7、店铺综合排名良好。店铺综合排名指阿里妈妈通过多个维度对用户进行排名,排名维度包括但不限于用户类型、店铺主营类目、店铺服务等级、店铺历史违规情况等。
以上这篇文章就是淘宝优惠券代理申请方法,更多精彩教程请关注瀚林速成下载网!
本期「速成教程」就唠到这儿!蹲住【瀚林速成下载】,下期解锁高阶骚操作,卡壳随时留言轰炸小编~
上一篇:ps导入psd文件的步骤
下一篇:cdr艺术笔工具如何使用?
作业帮怎么办题目解析 作业帮搜索题目解题方法
作业帮怎么办题目解析,作业帮搜索题目解题方法!
友赞客服怎么联系 赞友商城联系客服方法
友赞客服怎么联系,赞友商城联系客服方法!
DJ多多怎么设置成铃声 DJ多多设置铃声方法
DJ多多怎么设置成铃声,DJ多多设置铃声方法!
DJ多多会员怎么开启自动扣费 DJ多多开通会员方法
DJ多多会员怎么开启自动扣费,DJ多多开通会员方法!
DJ多多怎么在车子里放歌 DJ多多开启车载模式方法
DJ多多怎么在车子里放歌,DJ多多开启车载模式方法!
五菱汽车app如何进行车主认证 五菱汽车app进行车主认证教程
五菱汽车app如何进行车主认证,五菱汽车app进行车主认证教程!
暗区突围:无限
星痕共鸣
无限暖暖下载
建造天空岛网页版官网
我的爱车2016老版本下载
模拟生存大冒险app下载官方
米加小镇房子装修app下载安装官方下载
DNF掌游宝2018旧版本下载安装
中介游2022下载旧版
指尖游戏交易电脑版网页
库巴手游2022旧版本下载
尔雅畅游下载官方
kaya游戏盒子2020旧版本下载安装
魔娱司手机网页版
1号游戏福利电脑版网页
享趣手游pc网页版入口